Leaning/언리얼
06-10 UE5 오전
ksw8596
2024. 6. 10. 12:49
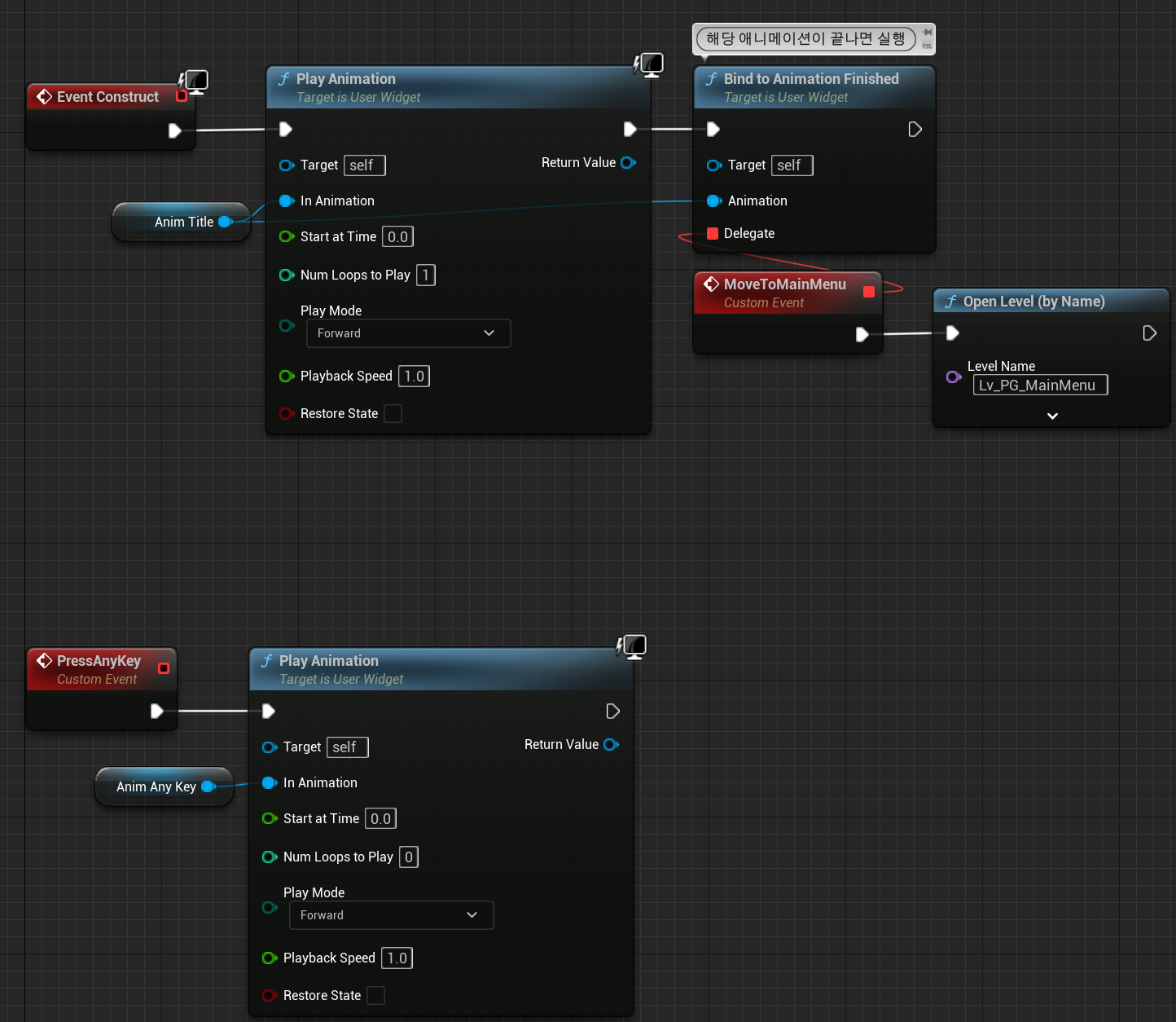
PuzzleGame

Alpha
1->0 밝아짐
0->1 어두워짐
Audio도 적용할것인지
Finished : 끝날떄까지 기다릴것인지




CameraFadeStart를 메인메뉴, 시작할 때 실행되도록 추
WB_PG_MainMenu



WB_PG_Title


